Описание ENLOGIC
ENLOGIC как универсальная платформа для решений по автоматизации.
ENLOGIC – это программная платформа, ориентированная на создание конечных изделий для решения типовых задач автоматизации объектов сетевой инфраструктуры, промышленности, зданий и сооружений. В качестве аппаратной базы для функционирования ENLOGIC может быть использован практически любой контроллер или компьютер, работающий под управлением операционной системы на базе ядра Linux.
Функциональные задачи, решаемые ENLOGIC:
· опрос полевых устройств, модулей ввода-вывода, многофункциональных цифровых приборов
· централизованная передача данных на верхний уровень
· промежуточная обработка данных
· выполнение автоматических задач пользователя и задач по расписанию
· ведение архивов учета энергоресурсов
Примеры возможных видов конечных изделий с использованием платформы ENLOGIC:
· Контроллер телемеханики для автоматизации подстанций электрических сетей 110-500 кВ
· Сервер сбора и передачи информации в системах ССПИ
· Контроллер для автоматизации объектов распределительных сетей – ТП, РП/РТП, реклоузер, пункт секционирования.
· УСПД – устройство сбора и передачи информации в системах учета электроэнергии
· Конвертер цифровых протоколов обмена
· Контроллер для диспетчеризации объектов водо- и теплоснабжения
Программная платформа ENLOGIC состоит из двух основных компонентов:
· ENLOGIC Runtime – среда исполнения конфигурации для конечных узлов ENLOGIC.
· ENLOGIC IDE – среда разработки, используется для формирования конфигурации конечных узлов ENLOGIC.
ENLOGIC Runtime
Cреда исполнения конфигурации для конечных узлов ENLOGIC, в качестве которых могут выступать как аппаратные микропроцессорные контроллеры и промышленные компьютеры, так и виртуальные узлы. Написана на языке С, легко портируется на различные программно-аппаратные платформы. Поддерживаются процессорные архитектуры ARM и Intel с разрядностью 32 и 64 бита, операционные системы на базе ядра Linux, и Windows.
В рамках одного конечного узла ENLOGIC возможно создание систем автоматизации с большим кол-вом переменных – данное число зависит только от мощности аппаратной базы, используемой для запуска ENLOGIC Runtime.
Технические характеристики:
Архитектурные и функциональные
· Многопоточная архитектура – каждая задача опроса внешних устройств, каждая задача пользователя, задачи передачи данных на верхний уровень выполняются как отдельные потоки POSIX. Централизованный сервис сторожа всех потоков для обнаружения зависания и рестарта.
· Возможность диагностики работы каждой коммуникационной задачи – трассировка обмена, вплоть до содержимого передаваемых сообщений.
· Реализация на уровне ядра функции захвата/освобождения телеуправления для произвольного числа пунктов управления, с заданием приоритетности.
· Возможность ручной подмены значений (например недостоверных), или замены выходного значения альтернативным источником.
· Сохранение выбранных переменных в энергонезависимой памяти, для восстановления значения после рестарта.
· Три уровня доступа инженерного персонала – просмотр, настройка, администрирование, для обеспечения информационной безопасности.
· Журнал событий, с обязательной фиксацией событий телеуправления и конфигурирования.
· Ведение архива данных по приборам учета энергоресурсов, с передачей собранных данных по протоколам обмена АСКУЭ.
· Встроенный веб-интерфейс диагностики работы – просмотр текущих данных, логов, трассировки, журнала событий и пр.
· Возможность настройки встроенного интерфейса HMI для организации локального места оператора. Мнемосхемы для HMI формируются модулем визуализации SCADA ЭНТЕК.
Поддерживаемые протоколы приема данных (опроса цифровых устройств):
· МЭК 60870-5-101/103/104
· МЭК 61850-8-1 MMS, с функцией чтения осциллограмм.
· DNP3 RTU/TCP/UDP
· SPA-Bus
· Modbus RTU/TCP
· СПОДЭС/DLMS
· Проприетарные протоколы счетчиков электроэнергии Меркурий, Энергомера, СЭТ
· Клиент OPC UA
· Клиент SNMP
· Подписчик MQTT
Поддерживаемые протоколы передачи данных:
· Сервер МЭК 60870-5-101/104. Произвольное число направлений передачи. Для каждого направления возможно задание индивидуальной карты МЭК-параметров с собственным списком, выходными адресами, величинами апертур, масштабирования, инверсии и пр. Настройки разрешения подключения только с заданных диапазонов IP-адресов, вплоть до конкретного адреса.
· Сервер МЭК 61850-8-1 MMS. Формирование в контроллере произвольной модели сервера 61850 и набора отчетов на основе загружаемого стандартного файла SCL, встроенный парсер SCL. Привязка атрибутов модели 61850 к параметрам в контроллере.
· Сервер OPC UA. Формирование в контроллере модели сервера OPC UA на основе загружаемого файла описания.
· Сервер Modbus TCP.
· Протокол УСПД ЭНТЕК - для передачи данных по учету электроэнергии в системы АСКУЭ (Пирамида-Сети, ЭНТЕК, Меркурий Энергоучет).
· Протокол УСПД RTU-327 - для передачи в различные системы АСКУЭ.
· Сервер (агент) SNMP
· Публикатор MQTT
Функции обработки данных:
· Произвольное кол-во технологических задач пользователя, каждая с собственным периодом работы.
· Язык технологического программирования ФБД – функциональные блоковые диаграммы.
· Скриптовые языки – процедурные реализации C и Pascal, компиляция из среды разработки в JIT-код для быстрого исполнения на контроллере.
· Создание пользовательских программ на языке Lua, встроенный интерпретатор Lua.
Протоколы синхронизации времени:
· SNTP
· NMEA
· МЭК 60870-5-101/104
Функции резервирования:
· Работа контроллеров в режимах одиночный, резервированный, дублированный.
· При резервировании резервный контроллер находится в состоянии горячего резерва – не опрашивает внешние модули, не разрешает подключение по МЭК-104, но производит синхронизацию значений энергонезависимых переменных, изменяемых на основном контроллере. При потере связи с основным контроллером резервный переходит в активный режим.
· При дублировании оба контроллера работают в активном режиме – ведут опрос внешних устройств, принимают подключения по МЭК-104, двухсторонне обмениваются значениями энергонезависимых переменных.
ENLOGIC IDE
Интегрированная среда разработки ENLOGIC IDE применяется для формирования конфигурации коммуникационных узлов ENLOGIC – КП телемеханики, серверов ССПИ и пр. Создание конфигурации происходит в удобном древовидном виде.
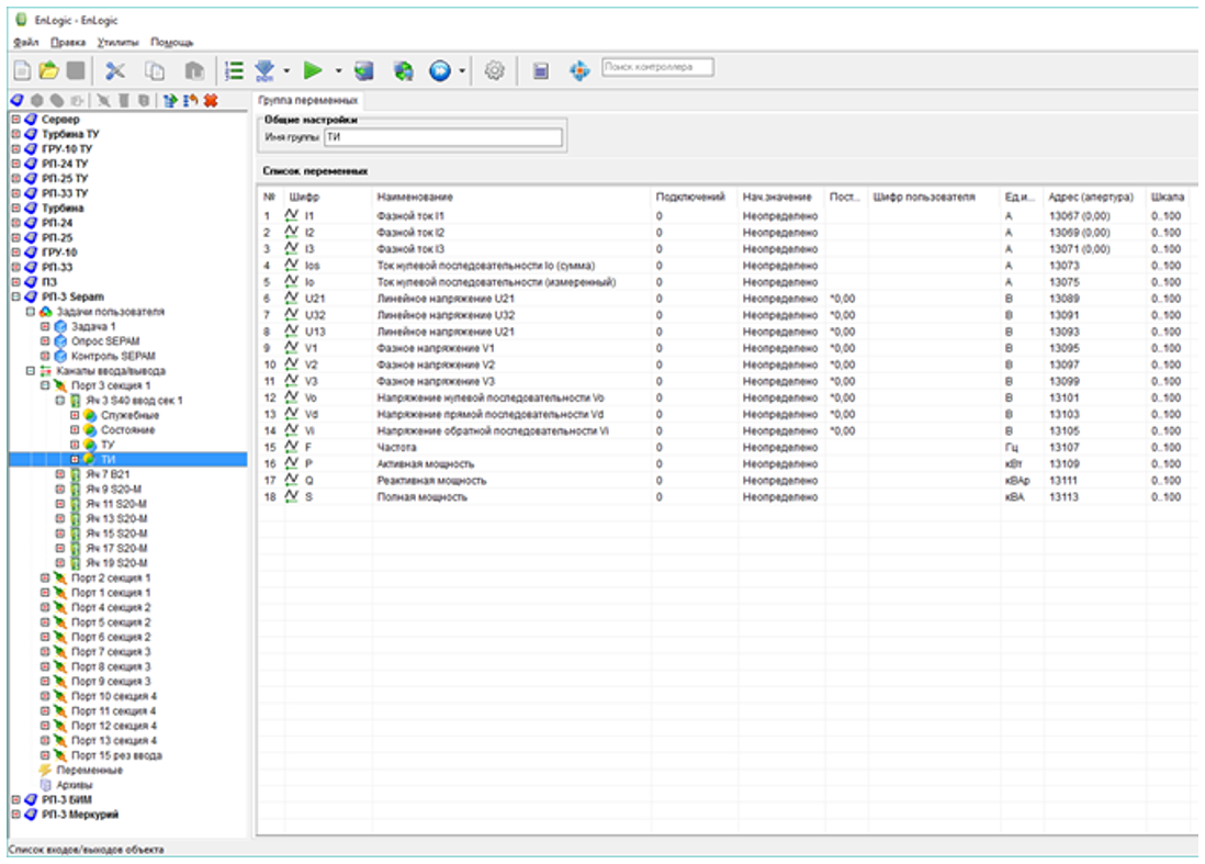
Внешний вид конфигурации объекта типа РП 6/10 кВ в среде разработки ENLOGIC IDE:


При конфигурировании узла ENLOGIC инженер оперирует понятными категориями и терминами – протокол обмена, модуль ввода-вывода. Создание конфигурации происходит в интуитивно понятном виде, в результате получается древовидное представление объекта автоматизации, с формированием объектовых групп, отображающих физическую структуру объекта автоматизации.
В составе платформы ENLOGIC поддерживается большое число как универсальных протоколов обмена данными – МЭК 60870-5-101/103/104, МЭК 61850-8-1 (MMS), Modbus, DNP3, DLMS, так и проприетарные – счетчики электроэнергии Меркурий, СЭТ-4ТМ, Энергомера и др.
Поддержка спецификаций OPC DA 2 и OPC UA позволяет на базе платформы ENLOGIC создавать шлюзы сбора и передачи данных для различных задач автоматизации, различного масштаба и на разнообразных аппаратных платформах.
Основной состав оборудования автоматизации интегрируется по универсальным протоколам обмена. И для решения этой задачи в ENLOGIC IDE разработан специальный гибкий механизм описания профилей опроса устройств. Когда встает вопрос об интеграции в состав поддерживаемых устройств оборудования нового типа – блока РЗА, контроллера присоединения, модуля ввода-вывода, щитового или измерительного прибора, то такая задача решается путем создания описательного файла этого устройства в формате XML. Подготовить такой файл описания может любой квалифицированный инженер, имеющий знания о принципах организации взаимодействия по нужному протоколу обмена.
Фрагмент описания для ENLOGIC профиля опроса прибора ЭНИП-2-32 по протоколу обмена МЭК-101:

Представление модуля ЭНИП-2-32 в дереве конфигурации ENLOGIC IDE:

Удобное разделение элементов дерева конфигурации на группы-объекты и максимальная типизация в описании устройств различных производителей далее позволяет максимально эффективно осуществлять настройку программного обеспечения верхнего уровня SCADA ЭНТЕК. При этом также сохраняется возможность гибкой настройки выходной карты переменных МЭК-104 узла ENLOGIC, которую при необходимости можно привести к виду, требуемому заказчиком.
Кроме реализации задач коммуникаций программное обеспечение ENLOGIC IDE также позволяет гибко настраивать обработку данных внутри узлов ENLOGIC по алгоритмам пользователя, вплоть до реализации функции автоматического управления. Для этих целей в составе средств ENLOGIC имеется поддержка технологического языка ФБД – Функциональные Блоковые Диаграммы, и возможность исполнения пользовательских скриптов, создаваемых на языках С и Pascal.
Пример технологической программы на языке ФБД в среде ENLOGIC IDE:

Пример скриптового алгоритма ФБ (функционального блока) в среде ENLOGIC IDE:

ENLOGIC IDE кроме его применения как самостоятельного инструментария, также является основным компонентом программного обеспечения вышестоящего уровня SCADA ЭНТЕК. Конфигурация узлов ENLOGIC, подготавливаемая в среде ENLOGIC IDE, вертикально интегрируется в состав проекта SCADA ЭНТЕК. Все модули SCADA ЭНТЕК могут автоматически оперировать общим деревом объектов и переменных, сконфигурированных в среде ENLOGIC IDE.